JavaScript 模块化标准的演化(CommonJS › AMD › CMD › ES Module)
从初步认识到模块化到实践求证,在这个过程中我深受启发,也得知了模块化的必要性。于是,我决定进一步将 Node.js 和原生模块标准进行梳理,为深入学习两者铺好道路。
背景
最初,JavaScript 没有模块化标准 , 所有的代码都在全局作用域执行。随着对前端模块化的初步尝试,社区开始出现了模块化解决方案。

最早在 2009 年由 JavaScript 的社区提出一个用于服务端的模块化规范,即 CommonJS 规范。随即 Node.js 出现,很好地实现了该规范,推出之后立即受到好评。
CommonJS 规范的思想是在运行时加载模块,使用同步的方式加载并获取模块对象。
- 在服务端,模块文件都存放在本地磁盘,读取非常快,所以不会有问题。
- 在浏览器端,模块文件以网络请求的方式获取,限制于网络速度,如果使用
CommonJS规范就会导致阻塞页面加载的问题。因此,这种方法并不理想。
为了解决在浏览器中加载模块的难题,随后出现了 AMD 和 CMD 两种解决方案。但是,这两种解决方案的增加了代码的复杂性,提高了开发成本。随着新标准的产生,AMD 和 CMD 成为了历史。
ES Module 模块化标准 诞生于 ES6 标准,从语法层面实现了模块化,避免了这种问题。
CommonJS 规范
CommonJS 在 2009 年由 Mozilla 的工程师 Kevin Dangoor 提出,主要用于服务端 JavaScript 的模块化。不久后,该标准在 Node.js 中得到实现。
CommonJS 规范使用一种运行时加载的机制,执行时同步地加载模块文件,执行完成后才会确定模块导出的对象。因此,可以通过动态的控制加载的模块,例如用变量作为导入路径,或者通过 if 语句条件导入。在这个过程中,其他操作将会等待同步加载完成后继续执行。
Node.js 中对于一个模块,可以使用 require() 方法引入其他模块,并通过 module.exports 将自己的内容导出给其他模块使用。

CommonJS 加载的是一个对象(即 module.exports 属性),该对象只有在模块运行结束才会生成。
注
- CommonJS 模块导出的是对象的拷贝,模块运行结束,对象的值就被确定。即使模块内部对象被更改,也不会影响其拷贝值。
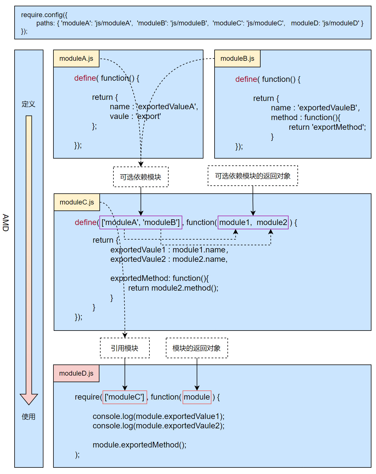
AMD 规范
AMD (Asynchronous Module Definition) 规范采用异步方式加载模块,模块的加载不影响它后面语句的运行。
在 AMD 规范中,我们使用 define 定义模块,使用 require 加载模块。
定义模块时需要指定所有的 dependencies 模块依赖,并且还要传入参数到 factory 参数中,对于依赖的模块提前执行
define(id?, dependencies?, factory);
| 属性 | 解释 |
|---|---|
| id | 定义的模块名,参数可选,但不推荐使用,因为文件被移动就需要更新该值。 如果没有定义该参数,模块名字应该默认为模块加载器请求的指定 js 的文件名。模块的名字应该默认为模块加载器请求的指定脚本的名字。如果提供了该参数,模块名必须是顶级的和绝对的(不允许相对名字) |
| dependencies | 是定义的模块中所依赖的模块数组,也是可选的,依赖模块执行结果按照数组中的排序依次传入对于 factory 参数 |
| factory | 是模块初始化要执行的函数或对象,这是必需的。 |
所有依赖于加载模块的语句,都定义在 callback 函数中,等到依赖模块 [module] 加载完成之后,callback 函数才会运行
require([module], callback);
| 属性 | 解释 |
|---|---|
| module | 一个数组,里面的就是包含要加载的模块 |
| callback | 模块加载成功之后的回调函数 |
RequireJS 是一个 JavaScript 模块加载器,实现了 AMD 规范。
使用 RequireJS 需要引入 require.js 文件,并指定 data-main 属性作为模块的根路径。或者,通过 require.config() 指定模块的根路径。
1 | |
RequireJS 实现了模块之间的依赖引用,并且可以并行加载多个模块。

但是,这种规范增加了代码的复杂性,必须提前加载所有的依赖,而不能按需加载,提高了开发成本。
注
- 如果
<script>有指定data-main属性,也就是有指定入口文件,则以入口文件所在的路径为模块根路径 - 如果
<script>标签引入 require.js 时没有指定data-main属性,则以当前 HTML 文件所在的路径为模块根路径 - 如果在
require.config()中有配置baseUrl,则以baseUrl的路径为模块根路径。
CMD 规范
CMD(Common Module Definition) 支持异步加载模块,与 AMD 规范类似,也用于浏览器端。
CMD 规范使用 define 函数来定义模块,使用 require 函数来加载模块
定义模块时只需要传入参数到 factory 参数中,不需要预先指定依赖
define(factory);
| 属性 | 解释 |
|---|---|
| factory | 可以是一个函数,也可以是一个对象或字符串 |
引用时只指定单个模块,通过模块标识作为唯一参数,用于依赖模块
require(id);
| 属性 | 解释 |
|---|---|
| id | 模块标识 |
SeaJS 是一个模块加载器,实现了 CMD 规范,SeaJS 旨在向 CommonJS 规范的语法靠近,降低开发成本。
使用 SeaJS 需要引入 sea.js 文件,并且在 <script> 中指定加载的主模块文件。
1 | |
SeaJS 实现了按需加载,只在当需要引用代码模块进行加载,并且可以做到条件加载,这使得模块化在实际使用中可以更加灵活的控制。

SeaJS 在模块化上进一步做到了易用性,但还需要配和使用 SPM 工具、JS 的打包和管理工具,仍然没有减少开发成本。
ES Module 规范(标准)
ES Module 是 ES6(2015 年)引入的标准,从语法层面提供了模块化的功能,目的是为了在浏览器中实现模块化标准。
ES Module 标准使用在编译时加载的机制。执行时异步地加载模块文件,模块导出的对象执行前就已经被确定。因此,默认情况下,模块是静态加载的。在这个过程中,其他操作将会异步地执行,不会被阻塞。
如果需要,可以使用 import() 函数控制模块动态加载,该函数返回一个异步的 Promise 对象
对于一个模块,可以使用 import 或 improt() 函数引入其他模块,并通过 export 将自己的内容导出给其他模块使用。

此外,在编译阶段,引入的模块被提升至模块顶部。在 import 前的代码也不会在模块导入前执行,如果在 import 前使用模块导出的对象,也不会导致任何错误。
ES Module 使静态分析成为可能。此外,ES Module 不是对象,import 命令会被 JavaScript 引擎静态分析,在编译时就引入模块代码。
注
ES Module 导出的是对象的引用,即使模块被导出,随后通过调用模块内部函数更改该对象时,引用也会被更改。
import和export只能在模块的顶层,不能在代码块之中(比如 if 代码块之中,或在函数之中)
CommonJS vs ES Module
CommonJS 和 ES Module 中,模块是封闭的,具有独立的作用域,模块内部的变量、函数和对象对外部不可见,只有明确通过导出的方式才能被其他模块使用。不过,两者在实现上存在着以下差异。
| 模块化方案 | 导出 | 导入 | 加载方式 | 导出对象 | 对象定义 |
|---|---|---|---|---|---|
| CommonJS | module.export = { } | require(‘./module.js’) | 同步 | 拷贝 | 静态 |
| ES Module | export { } | import { } from ‘./module.js’ | 异步 | 引用 | 动态 |
两者都支持动态导入模块,都可以在运行时加载。但是区别是 ES Module 是通过异步请求模块文件获取,而 CommonJS 是通过同步读取模块文件获取。
结语
通过对模块化标准演化的历史的梳理,理清了前端发展的方向,这使得我们在看待 Node.js 和原生模块化的差异时,能够减少疑惑。同时,更好地将两者更好的区分开来,防止两种技术的混淆。